MFAN

Introduction

[paper]

Title: MFAN: Multi-modal Feature-enhanced Attention Networks for Rumor Detection

Authors: Jiaqi Zheng, Xi Zhang, Sanchuan Guo, Quan Wang, Wenyu Zang, Yongdong Zhang

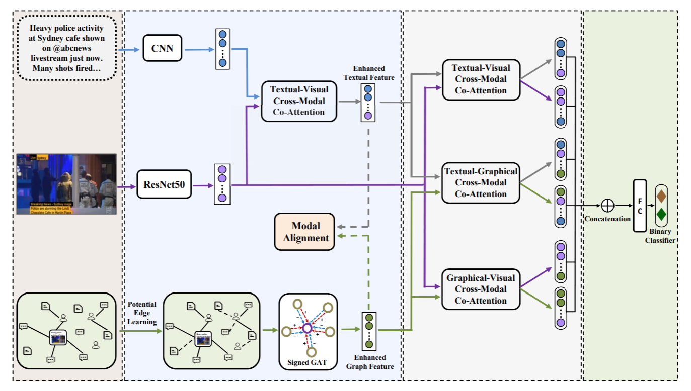
Abstract: Rumor spreaders are increasingly taking advantage of multimedia content to attract and mislead news consumers on social media. Although recent multimedia rumor detection models have exploited both textual and visual features for classification, they do not integrate the social structure features simultaneously, which have shown promising performance for rumor identification. It is challenging to combine the heterogeneous multi-modal data in consideration of their complex relationships. In this work, we propose a novel Multi-modal Feature-enhanced Attention Networks (MFAN) for rumor detection, which makes the first attempt to integrate textual, visual, and social graph features in one unified framework. Specifically, it considers both the complement and alignment relationships between different modalities to achieve better fusion. Moreover, it takes into account the incomplete links in the social network data due to data collection constraints and proposes to infer hidden links to learn better social graph features. The experimental results show that MFAN can detect rumors effectively and outperform state-of-the-art methods.

../../../images/MFAN.png

For source code, please refer to MFAN

If you want to change parameters, dataset or evaluation settings, take a look at